Tyrcoin
Stablecoin on ERC20, pegged to the national currency

Tags: ERC-20, Stablecoin, CBDC, On-Ramp, Off-Ramp
Short description
We have undertaken a project to create a unique cryptocurrency token along with a comprehensive platform designed to seamlessly facilitate transactions on and off the ramp. Our goal was to develop a user-friendly ecosystem where users can easily convert their fiat currency into cryptocurrency and vice versa. This involved complex blockchain development to enable the token to operate effectively across various exchanges and wallet systems. Our team has handled everything from the initial design and issuance of the token to the integration of complex security features that meet current regulatory standards.
Still have questions?
Problem & Solution
Problem
Development of a stable coin, and a platform where users can register, undergo KYC, buy a stable coin for fiat or crypto, deposit/withdraw it from the platform, as well as sell on the platform for fiat and withdraw fiat.
Solution
We have successfully developed a stablecoin for our client, which is central to his recently launched platform designed to simplify and secure the process of exchanging fiat currency and other cryptocurrencies for stablecoins. The platform provides a comprehensive ecosystem where users can register, complete KYC verification processes, and engage in transactions with confidence and ease.
Top 3 solutions
Development of a token on ERC-20
An ERC-20 based token was developed. This ensures compatibility with a wide range of wallets and exchanges, increasing accessibility and liquidity for users.
Development of a platform and implementation of KYC on it using AI

Additionally, we designed and implemented a robust platform featuring an advanced KYC system that leverages AI technology. The AI-enhanced process streamlines user onboarding, making it quick and user-friendly.
Technical support workplace on the platform, the ability to help the user
To further support users of our platform, we have introduced technical support directly within the platform. This allows our support team to effectively assist users with any questions they may have. This feature ensures high levels of user satisfaction and engagement by providing timely and helpful support when needed.
Unique and important solutions
A unique feature is the security loop - a set of measures designed to ensure the safe storage of funds and protection from unauthorized access, hacking and fraud. This includes the use of cryptographic encryption methods, two-factor authentication for account access, cold storage of large amounts of cryptocurrency, and regular security checks.
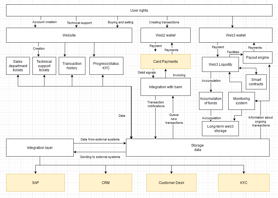
Architecture
Technology stack
TypeScript
Bitcoin Protocol
Technology stack
We prioritize security by implementing robust payout controls. No funds can be transferred from the platform without additional transaction verification. This manual verification process provides an additional layer of security, preventing unauthorized withdrawals and reducing the risk of fraudulent activity.
Stable Coin
Stable coins are cryptocurrencies designed to offer stability by being pegged to a reserve asset such as fiat money, gold, or other cryptocurrencies. This feature makes them suitable for daily transactions and a safe haven for crypto investors during market volatility.

Crypto Payment System
A crypto payment system facilitates the transfer of cryptocurrencies between parties, serving as an alternative to traditional banking and payment services. It provides users with fast, secure, and lower-cost transactions by leveraging blockchain technology, enhancing the efficiency of digital commerce and remittances.

Launchpad
A launchpad in the cryptocurrency world is a platform that assists new blockchain projects in raising funds by facilitating initial coin offerings (ICOs) or token sales. It provides a structured environment where investors can discover and invest in vetted projects early on, often gaining access to tokens at a lower price before they are listed on exchanges.
From the client side
From the business side
Killer Feature
Backend: asp .net core
Frontend: react
Blockchain: bitcoin, ethereum
Similar products we can create